glTF 2.0

Reference

Category

Import-Export

Menu

File ‣ Import/Export ‣ glTF 2.0 (.glb, .gltf)

Usage

glTF™ (GL Transmission Format) is used for transmission and loading of 3D models in web and native applications. glTF reduces the size of 3D models and the runtime processing needed to unpack and render those models. This format is commonly used on the web, and has support in various 3D engines such as Unity3D, Unreal Engine 4, and Godot.

This importer/exporter supports the following glTF 2.0 features:

  • Meshes

  • Materials (Principled BSDF) and Shadeless (Unlit)

  • Textures

  • Cameras

  • Punctual lights (point, spot, and directional)

  • Extensions (listed below)

  • Extras (custom properties)

  • Animation (keyframe, shape key, and skinning)

Meshes

glTF’s internal structure mimics the memory buffers commonly used by graphics chips when rendering in real-time, such that assets can be delivered to desktop, web, or mobile clients and be promptly displayed with minimal processing. As a result, quads and n-gons are automatically converted to triangles when exporting to glTF. Discontinuous UVs and flat-shaded edges may result in moderately higher vertex counts in glTF compared to Blender, as such vertices are separated for export. Likewise, curves and other non-mesh data are not preserved, and must be converted to meshes prior to export.

Materials

The core material system in glTF supports a metal/rough PBR workflow with the following channels of information:

  • Base Color

  • Metallic

  • Roughness

  • Baked Ambient Occlusion

  • Normal Map (tangent space, +Y up)

  • Emissive

Some additional material properties or types of materials can be expressed using glTF extensions. The complete list can be found in _Extensions_ part of this documentation.

../../_images/addons_import-export_scene-gltf2_material-channels.jpg

An example of the various image maps available in the glTF 2.0 core format. This is the water bottle sample model shown alongside slices of its various image maps.

Imported Materials

The glTF material system is different from Blender’s own materials. When a glTF file is imported, the add-on will construct a set of Blender nodes to replicate each glTF material as closely as possible.

The importer supports Metal/Rough PBR (core glTF), Spec/Gloss PBR (KHR_materials_pbrSpecularGlossiness) and some extension materials. The complete list can be found in _Extensions_ part of this documentation.

Tip

Examining the result of the material import process is a good way to see examples of the types of material nodes and settings that can be exported to glTF.

Exported Materials

The exporter supports Metal/Rough PBR (core glTF) and Shadeless (KHR_materials_unlit) materials. It will construct a glTF material based on the nodes it recognizes in the Blender material. The material export process handles the settings described below.

Note

When image textures are used by materials, glTF requires that images be in PNG or JPEG format. The add-on will automatically convert images from other formats, increasing export time.

Base Color

The glTF base color is determined by looking for a Base Color input on a Principled BSDF node. If the input is unconnected, the input’s default color (the color field next to the unconnected socket) is used as the Base Color for the glTF material.

../../_images/addons_import-export_scene-gltf2_material-base-color-solid-green.png

A solid base color can be specified directly on the node.

If an Image Texture node is found to be connected to the Base Color input, that image will be used as the glTF base color.

../../_images/addons_import-export_scene-gltf2_material-base-color-image-hookup.png

An image is used as the glTF base color.

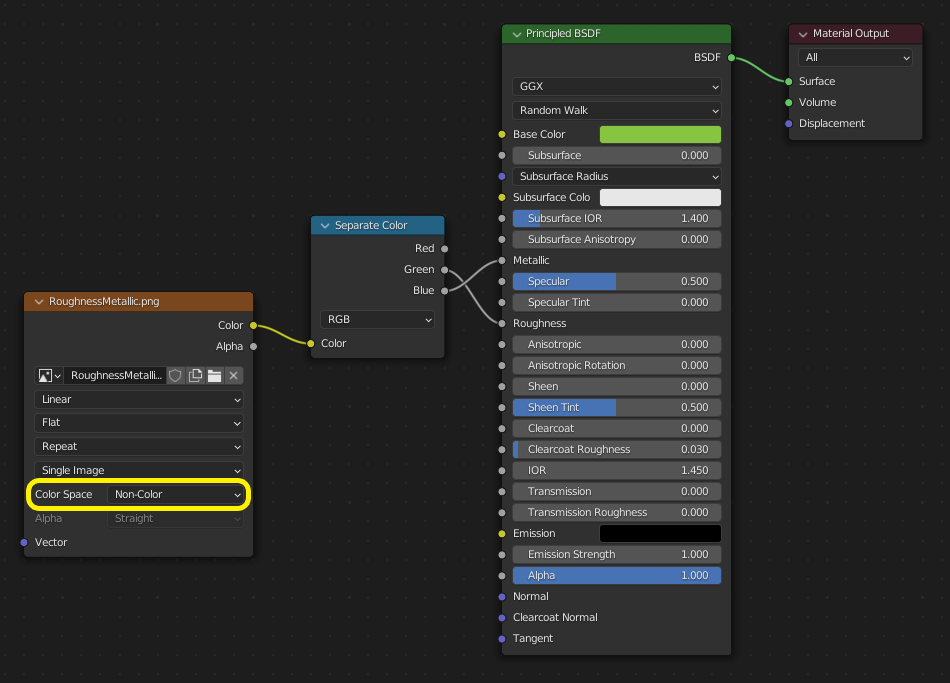
Metallic and Roughness

These values are read from the Principled BSDF node. If both of these inputs are unconnected, the node will display sliders to control their respective values between 0.0 and 1.0, and these values will be copied into the glTF.

When using an image, glTF expects the metallic values to be encoded in the blue (B) channel, and roughness to be encoded in the green (G) channel of the same image. If images are connected to the Blender node in a manner that does not follow this convention, the add-on may attempt to adapt the image to the correct form during exporting (with an increased export time).

In the Blender node tree, it is recommended to use a Separate RGB node to separate the channels from an Image Texture node, and connect the green (G) channel to Roughness, and blue (B) to Metallic. The glTF exporter will recognize this arrangement as matching the glTF standard, and that will allow it to simply copy the image texture into the glTF file during export.

The Image Texture node for this should have its Color Space set to Non-Color.

../../_images/addons_import-export_scene-gltf2_material-metal-rough.png

A metallic/roughness image connected in a manner consistent with the glTF standard, allowing it to be used verbatim inside an exported glTF file.

Baked Ambient Occlusion

glTF is capable of storing a baked ambient occlusion map. Currently there is no arrangement of nodes that causes Blender to use such a map in exactly the same way as intended in glTF. However, if the exporter finds a custom node group by the name of glTF Material Output, and finds an input named Occlusion on that node group, it will look for an Image Texture attached there to use as the occlusion map in glTF. The effect need not be shown in Blender, as Blender has other ways of showing ambient occlusion, but this method will allow the exporter to write an occlusion image to the glTF. This can be useful to real-time glTF viewers, particularly on platforms where there may not be spare power for computing such things at render time.

../../_images/addons_import-export_scene-gltf2_material-occlusion-only.png

A pre-baked ambient occlusion map, connected to a node that doesn’t render but will export to glTF.

Tip

The easiest way to create the custom node group is to import an existing glTF model that contains an occlusion map, such as the water bottle or another existing model. A manually created custom node group can also be used.

glTF stores occlusion in the red (R) channel, allowing it to optionally share the same image with the roughness and metallic channels.

../../_images/addons_import-export_scene-gltf2_material-orm-hookup.png

This combination of nodes mimics the way glTF packs occlusion, roughness, and metallic values into a single image.

Tip

The Cycles render engine has a Bake panel that can be used to bake ambient occlusion maps. The resulting image can be saved and connected directly to the glTF Material Output node.

Normal Map

To use a normal map in glTF, connect an Image Texture node’s color output to a Normal Map node’s color input, and then connect the Normal Map normal output to the Principled BSDF node’s normal input. The Image Texture node for this should have its Color Space property set to Non-Color.

The Normal Map node must remain on its default property of Tangent Space as this is the only type of normal map currently supported by glTF. The strength of the normal map can be adjusted on this node. The exporter is not exporting these nodes directly, but will use them to locate the correct image and will copy the strength setting into the glTF.

../../_images/addons_import-export_scene-gltf2_material-normal.png

A normal map image connected such that the exporter will find it and copy it to the glTF file.

Tip

The Cycles render engine has a Bake panel that can be used to bake tangent-space normal maps from almost any other arrangement of normal vector nodes. Switch the Bake type to Normal. Keep the default space settings (space: Tangent, R: +X, G: +Y, B: +Z) when using this bake panel for glTF. The resulting baked image can be saved and plugged into to a new material using the Normal Map node as described above, allowing it to export correctly.

See: Cycles Render Baking

Emissive

An Image Texture node can be connected to the Emission input on the Principled BSDF node to include an emissive map with the glTF material. Alternatively, the Image Texture node can be connected to an Emission shader node, and optionally combined with properties from a Principled BSDF node by way of an Add Shader node.

If the emissive map is alone in the material, it is best to set the Base Color default to black, and the Roughness default to 1.0. This minimizes the influence of the other channels if they are not needed.

../../_images/addons_import-export_scene-gltf2_material-emissive.png

This arrangement is supported for backwards compatibility. It is simpler to use the Principled BSDF node directly.

If any component of emissiveFactor is > 1.0, KHR_materials_emissive_strength extension will be used.

Clearcoat

When the Clearcoat input on the Principled BSDF node has a nonzero default value or Image Texture node connected, the KHR_materials_clearcoat glTF extension will be included in the export. This extension will also include a value or Image Texture from the Clearcoat Roughness input if available.

If Image Textures are used, glTF requires that the clearcoat values be written to the red (R) channel, and Clearcoat Roughness to the green (G) channel. If monochrome images are connected, the exporter will remap them to these color channels.

The Clearcoat Normal input accepts the same kinds of inputs as the base Normal input, specifically a tangent-space normal map with +Y up, and a user-defined strength. This input can reuse the same normal map that the base material is using, or can be assigned its own normal map, or can be left disconnected for a smooth coating.

All Image Texture nodes used for clearcoat shading should have their Color Space set to Non-Color.

../../_images/addons_import-export_scene-gltf2_material-clearcoat.png

An example of a complex clearcoat application that will export correctly to glTF. A much simpler, smooth coating can be applied from just the Principled BSDF node alone.

Sheen

When the Velvet BSDF node is used in addition to Principled BSDF node, the KHR_materials_sheen glTF extension will be included in the export. The Sheen Color will be exported from Color socket of Vevlet node. Sheen Roughness will be exported from Sigma socket.

If a Sheen Rougness Texture is used, glTF requires the values be written to the alpha (A) channel.

../../_images/addons_import-export_scene-gltf2_material-sheen.png

Tip

Velvet BSDF node is only available on Cycles render engine. You may have to temporary switch to Cycles to add this node, and get back to Eevee.

Note

Because the node tree is adding 2 Shaders (Principled and Sheen), the resulting shader is not fully energy conservative. You may find some difference between Blender render, and glTF render. Sheen models are not fully compatible between Blender and glTF. This trick about adding Velvet Shader is the most accurate approximation (better that using Sheen Principled sockets).

Specular

When the Specular or Specular Tint input of Principled BSDF node have a non default value or Image Texture node connected, the KHR_materials_specular glTF extension will be included in the export.

Note

Specular models are not fully compatible between Blender and glTF. By default, Blender data are converted to glTF at export, with a possible loss of information. Some conversion are also performed at import, will a possible loss of information too.

At import, a custom node group is created, to store original Specular data, not converted.

../../_images/addons_import-export_scene-gltf2_material_specular-custom-node.png

At export, by default, Specular data are converted from Principled BSDF node.

You can export original Specular data, enabling the option at export. If enabled, Principled Specular data are ignored, only data from custom node are used.

../../_images/addons_import-export_scene-gltf2_material_specular-export-option.png

Tip

If you enable Shader Editor Add-ons in preferences, you will be able to add this custom node group from Menu: Add > Output > glTF Material Output

../../_images/addons_import-export_scene-gltf2_addon-preferences-shader.png

Transmission

When the Transmission input on the Principled BSDF node has a nonzero default value or Image Texture node connected, the KHR_materials_transmission glTF extension will be included in the export. When a texture is used, glTF stores the values in the red (R) channel. The Color Space should be set to Non-Color.

Transmission is different from alpha blending, because transmission allows full-strength specular reflections. In glTF, alpha blending is intended to represent physical materials that are partially missing from the specified geometry, such as medical gauze wrap. Transmission is intended to represent physical materials that are solid but allow non-specularly-reflected light to transmit through the material, like glass.

glTF does not offer a separate “Transmission Roughness”, but the material’s base roughness can be used to blur the transmission, like frosted glass.

Tip

Typically the alpha blend mode of a transmissive material should remain “Opaque”, the default setting, unless the material only partially covers the specified geometry.

Note

In real-time engines where transmission is supported, various technical limitations in the engine may determine which parts of the scene are visible through the transmissive surface. In particular, transmissive materials may not be visible behind other transmissive materials. These limitations affect physically-based transmission, but not alpha-blended non-transmissive materials.

Note

If you want to enable refraction on your model, KHR_materials_transmission must also be used in addtion with KHR_materials_volume. See the dedicated Volume part of the documentation.

Warning

Transmission is complex for real-time rendering engines to implement, and support for the KHR_materials_transmission glTF extension is not yet widespread.

IOR

At import, there are two different situation:

  • if KHR_materials_ior is not set, IOR value of Principled BSDF node is set to 1.5, that is the glTF default value of IOR.

  • If set, the KHR_materials_ior is used to set the IOR value of Principled BSDF.

At export, IOR is included in the export only if one of these extensions are also used:

  • KHR_materials_transmission

  • KHR_materials_volume

  • KHR_materials_specular

IOR of 1.5 are not included in the export, because this is the default glTF IOR value.

Volume

Volume can be exported using a Volume Absorption node, linked to Volume socket of Output node. Data will be exported using the KHR_materials_volume extension.

  • For volume to be exported, some transmission must be set on Principled BSDF node.

  • Color of Volume Absorption node is used as glTF attenuation color. No texture is allowed for this property.

  • Density of Volume Absorption node is used as inverse of glTF attenuation distance.

  • Thickess can be plugged into the Thickess socket of custom group node glTF Material Output.

  • If a texture is used for thickness, it must be plugged on (G) Green channel of the image.

../../_images/addons_import-export_scene-gltf2_material-volume.png

glTF Variants

Note

For a full Variants experience, you have to enable UI in Add-on preferences

../../_images/addons_import-export_scene-gltf2_addon-preferences-variant.png

There are two location to manage glTF Variants in Blender

  • In 3D View, on glTF Variants tab

  • For advanced settings, in Mesh Material Properties (see Advanced glTF Variant checks)

The main concept to understand for using Variants, is that each material slot will be used as equivalent of a glTF primitive.

glTF Variants switching

After importing a glTF file including KHR_materials_variants extension, all variants can be displayed.

../../_images/addons_import-export_scene-gltf2_material_variants-switch.png

You can switch Variant, by selecting the variant you want to display, then clicking on Display Variant.

You can switch to default materials (when no Variant are used), by clicking on Reset to default.

glTF Variants creation

You can add a new Variant by clicking the + at right of the Variant list. Then you can change the name by double-clicking.

After changing Materials in Material Slots, you can assign current materials to the active Variant using Assign to Variant.

You can also set default materials using Assign as Original. These materials will be exported as default material in glTF. This are materials that will be displayed by any viewer that don’t manage KHR_materials_variants extension.

Advanced glTF Variant checks

If you want to check primitive by primitive, what are Variants used, you can go to Mesh Material Properties.

../../_images/addons_import-export_scene-gltf2_material_variants-detail.png

The glTF Material Variants tab refers to the active material Slot and Material used by this slot. You can see every Variants that are using this material for the given Slot/Primitive.

You can also assign material to Variants from this tab, but recommandation is to perform it from 3D View tab.

Double-Sided / Backface Culling

For materials where only the front faces will be visible, turn on Backface Culling in the Settings panel of an Eevee material. When using other engines (Cycles, Workbench) you can temporarily switch to Eevee to configure this setting, then switch back.

Leave this box unchecked for double-sided materials.

../../_images/addons_import-export_scene-gltf2_material-backface-culling.png

The inverse of this setting controls glTF’s DoubleSided flag.

Blend Modes

The Base Color input can optionally supply alpha values. How these values are treated by glTF depends on the selected blend mode.

With the Eevee render engine selected, each material has a Blend Mode on the material settings panel. Use this setting to define how alpha values from the Base Color channel are treated in glTF. Three settings are supported by glTF:

Opaque

Alpha values are ignored.

Alpha Blend

Lower alpha values cause blending with background objects.

Alpha Clip

Alpha values below the Clip Threshold setting will cause portions of the material to not be rendered at all. Everything else is rendered as opaque.

../../_images/addons_import-export_scene-gltf2_material-alpha-blend.png

With the Eevee engine selected, a material’s blend modes are configurable.

Note

Be aware that transparency (or Alpha Blend mode) is complex for real-time engines to render, and may behave in unexpected ways after export. Where possible, use Alpha Clip mode instead, or place Opaque polygons behind only a single layer of Alpha Blend polygons.

UV Mapping

Control over UV map selection and transformations is available by connecting a UV Map node and a Mapping node to any Image Texture node.

Settings from the Mapping node are exported using a glTF extension named KHR_texture_transform. There is a mapping type selector across the top. Point is the recommended type for export. Texture and Vector are also supported. The supported offsets are:

  • Location - X and Y

  • Rotation - Z only

  • Scale - X and Y

For the Texture type, Scale X and Y must be equal (uniform scaling).

../../_images/addons_import-export_scene-gltf2_material-mapping.png

A deliberate choice of UV mapping.

Tip

These nodes are optional. Not all glTF readers support multiple UV maps or texture transforms.

Factors

Any Image Texture nodes may optionally be multiplied with a constant color or scalar. These will be written as factors in the glTF file, which are numbers that are multiplied with the specified image textures. These are not common.

  • Use Math node (multiply) for scalar factors. Use second value as factor

  • Use MixRGB (multiply) for color factors. Set Fac to 1, and use Color2 as factors

../../_images/addons_import-export_scene-gltf2_material-factors.png

Example

A single material may use all of the above at the same time, if desired. This figure shows a typical node structure when several of the above options are applied at once:

../../_images/addons_import-export_scene-gltf2_material-principled.png

A Principled BSDF material with an emissive texture.

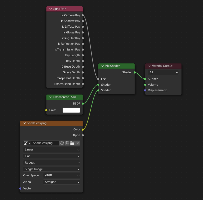
Exporting a Shadeless (Unlit) Material

To export an unlit material, mix in a camera ray, and avoid using the Principled BSDF node.

../../_images/addons_import-export_scene-gltf2_material-unlit.png

One of several similar node arrangements that will export KHR_materials_unlit and render shadeless in Blender.

Extensions

The core glTF 2.0 format can be extended with extra information, using glTF extensions. This allows the file format to hold details that were not considered universal at the time of first publication. Not all glTF readers support all extensions, but some are fairly common.

Certain Blender features can only be exported to glTF via these extensions. The following glTF 2.0 extensions are supported directly by this add-on:

Import

  • KHR_materials_pbrSpecularGlossiness

  • KHR_materials_clearcoat

  • KHR_materials_transmission

  • KHR_materials_unlit

  • KHR_materials_emissive_strength

  • KHR_materials_volume

  • KHR_materials_sheen

  • KHR_materials_specular

  • KHR_materials_ior

  • KHR_materials_variants

  • KHR_lights_punctual

  • KHR_texture_transform

  • KHR_mesh_quantization

Export

  • KHR_draco_mesh_compression

  • KHR_lights_punctual

  • KHR_materials_clearcoat

  • KHR_materials_transmission

  • KHR_materials_unlit

  • KHR_materials_emissive_strength

  • KHR_materials_volume

  • KHR_materials_sheen

  • KHR_materials_specular

  • KHR_materials_ior

  • KHR_materials_variants

  • KHR_texture_transform

Third-party glTF Extensions

It is possible for Python developers to add Blender support for additional glTF extensions by writing their own third-party add-on, without modifying this glTF add-on. For more information, see the example on GitHub and if needed, register an extension prefix.

Custom Properties

Custom properties are always imported, and will be exported from most objects if the Include ‣ Custom Properties option is selected before export. These are stored in the extras field on the corresponding object in the glTF file.

Unlike glTF extensions, custom properties (extras) have no defined namespace, and may be used for any user-specific or application-specific purposes.

Animation

A glTF animation changes the transforms of objects or pose bones, or the values of shape keys. One animation can affect multiple objects, and there can be multiple animations in a glTF file.

Import

Imported models are set up so that the first animation in the file is playing automatically. Scrub the Timeline to see it play.

When the file contains multiple animations, the rest will be organized using the Nonlinear Animation editor. Each animation becomes an action stashed to an NLA track. The track name is the name of the glTF animation. To make the animation within that track visible, click Solo (star icon) next to the track you want to play.

../../_images/addons_import-export_scene-gltf2_animation-solo-track.png

This is the fox sample model showing its “Run” animation.

If an animation affects multiple objects, it will be broken up into multiple parts. The part of the animation that affects one object becomes an action stashed on that object. Use the track names to tell which actions are part of the same animation. To play the whole animation, you need to enable Solo (star icon) for all its tracks.

Note

There is currently no way to see the non-animated pose of a model that had animations.

Export

You can export animations by creating actions. How glTF animations are made from actions is controlled by the Animation ‣ Group by NLA Track export option.

Group by NLA Track on (default)

An action will be exported if it is the active action on an object, or it is stashed to an NLA track (e.g. with the Stash or Push Down buttons in the Action Editor). Actions which are not associated with an object in one of these ways are not exported. If you have multiple actions you want to export, make sure they are stashed!

A glTF animation can have a name, which is the action name by default. You can override it by renaming its NLA track from NLATrack/[Action Stash] to the name you want to use. For example, the Fig. fox model will export with three animations, “Survey”, “Walk”, and “Run”. If you rename two tracks on two different objects to the same name, they will become part of the same glTF animation and will play together.

The importer organizes actions so they will be exported correctly with this mode.

Group by NLA Track off

In this mode, the NLA organization is not used, and only one animation is exported using the active actions on all objects.

Note

For both modes, remember only certain types of animation are supported:

  • Object transform (location, rotation, scale)

  • Pose bones

  • Shape key values

Animation of other properties, like physics, lights, or materials, will be ignored.

Note

In order to sample shape key animations controlled by drivers using bone transformations, they must be on a mesh object that is a direct child of the bones’ armature.

File Format Variations

The glTF specification identifies different ways the data can be stored. The importer handles all of these ways. The exporter will ask the user to select one of the following forms:

glTF Binary (.glb)

This produces a single .glb file with all mesh data, image textures, and related information packed into a single binary file.

Tip

Using a single file makes it easy to share or copy the model to other systems and services.

glTF Separate (.gltf + .bin + textures)

This produces a JSON text-based .gltf file describing the overall structure, along with a .bin file containing mesh and vector data, and optionally a number of .png or .jpg files containing image textures referenced by the .gltf file.

Tip

Having an assortment of separate files makes it much easier for a user to go back and edit any JSON or images after the export has completed.

Note

Be aware that sharing this format requires sharing all of these separate files together as a group.

glTF Embedded (.gltf)

This produces a JSON text-based .gltf file, with all mesh data and image data encoded (using Base64) within the file. This form is useful if the asset must be shared over a plain-text-only connection.

Warning

This is the least efficient of the available forms, and should only be used when required.

Properties

Import

Pack Images

Pack all images into the blend-file.

Shading

How normals are computed during import.

Guess Original Bind Pose

Determines the pose for bones (and consequently, skinned meshes) in Edit Mode. When on, attempts to guess the pose that was used to compute the inverse bind matrices.

Bone Direction

Changes the heuristic the importer uses to decide where to place bone tips. Note that the Fortune setting may cause inaccuracies in models that use non-uniform scaling. Otherwise this is purely aesthetic.

Export

Format

See: File Format Variations.

Textures

Folder to place texture files in. Relative to the gltf-file.

Copyright

Legal rights and conditions for the model.

Remember Export Settings

Store export settings in the blend-file, so they will be recalled next time the file is opened.

Include

Selected Objects

Export selected objects only.

Visible Objects

Export visible objects only.

Renderable Objects

Export renderable objects only.

Active Collection

Export objects from active collection only.

Active Scene

Export active scene only.

Custom Properties

Export custom properties as glTF extras.

Cameras

Export cameras.

Punctual Lights

Export directional, point, and spot lights. Uses the KHR_lights_punctual glTF extension.

Transform

Y Up

Export using glTF convention, +Y up.

Geometry

Apply Modifiers

Export objects using the evaluated mesh, meaning the resulting mesh after all Modifiers have been calculated.

UVs

Export UVs (texture coordinates) with meshes.

Normals

Export vertex normals with meshes.

Tangents

Export vertex tangents with meshes.

Vertex Colors

Export Color Attributes with meshes.

Loose Edges

Export loose edges as lines, using the material from the first material slot.

Loose Points

Export loose points as glTF points, using the material from the first material slot.

Materials

Export full materials, only placeholders (all primitives but without materials), or does not export materials. (In that last case, primitive are merged, lossing material slot information).

Images

Output format for images. PNG is lossless and generally preferred, but JPEG might be preferable for web applications due to the smaller file size. If None is chosen, materials are exported without textures.

Compression

Compress meshes using Google Draco.

Compression Level

Higher compression results in slower encoding and decoding.

Quantization Position

Higher values result in better compression rates.

Normal

Higher values result in better compression rates.

Texture Coordinates

Higher values result in better compression rates.

Color

Higher values result in better compression rates.

Generic

Higher values result in better compression rates.

Animation

Use Current Frame

Export the scene in the current animation frame. For rigs, when off, rest pose is used as default pose for joints in glTF file. When on, the current frame is used as default pose for joints in glTF file.

Animation

Exports active actions and NLA tracks as glTF animations.

Limit to Playback Range

Clips animations to selected playback range.

Sampling Rate

How often to evaluate animated values (in frames).

Always Sample Animations

Apply sampling to all animations.

Group by NLA Track

Whether to export NLA strip animations.

Optimize Animation Size

Reduce exported file-size by removing duplicate keyframes.

Export Deformation Bones Only

Export deformation bones only.

Shape Keys

Export shape keys (morph targets).

Shape Key Normals

Export vertex normals with shape keys (morph targets).

Shape Key Tangents

Export vertex tangents with shape keys (morph targets).

Skinning

Export skinning (armature) data.

Include All Bone Influences

Allow more than 4 joint vertex influences. Models may appear incorrectly in many viewers.

Contributing

This importer/exporter is developed through the glTF-Blender-IO repository, where you can file bug reports, submit feature requests, or contribute code.

Discussion and development of the glTF 2.0 format itself takes place on the Khronos Group glTF GitHub repository, and feedback there is welcome.